Db2 的安全性
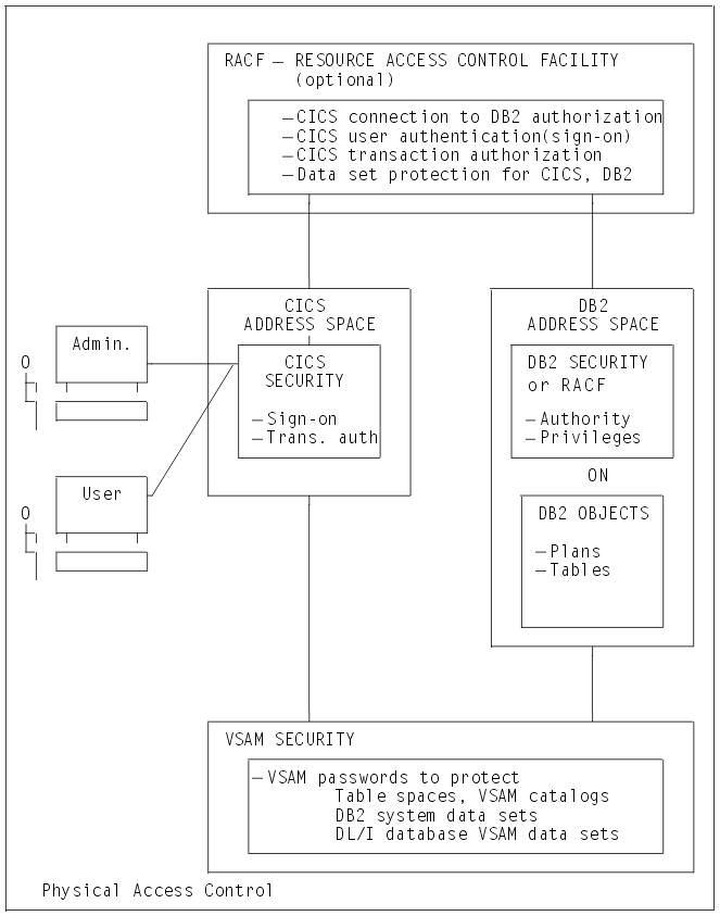
在 CICS® Db2® 环境中,您可以在四个主要阶段实施安全性检查。
四个阶段是:
- 当 CICS 用户登录到 CICS 区域时。 CICS 登录通过检查用户是否提供有效的用户标识和密码来认证用户。
- 当 CICS 用户尝试使用或修改与 Db2相关的 CICS 资源时。 这可以是 DB2CONN, DB2ENTRY 或 DB2TRAN 资源定义; 或者是访问 Db2 以获取数据的 CICS 事务; 或者是向 CICS Db2 连接设施或 Db2 本身发出命令的 CICS 事务。 在此阶段,您可以使用由 RACF® 或等效外部安全性管理器管理的 CICS 安全性机制来控制 CICS 用户对资源的访问权。
- 当 CICS 区域连接到 Db2时,以及当事务获取到 Db2中的线程时。 CICS 区域和事务都必须向 Db2提供授权标识,并且这些授权标识由 RACF 或等效的外部安全性管理器进行验证。
- 当 CICS 用户尝试使用 CICS 事务来执行或修改 Db2 资源时。 这可以是计划, Db2 命令或执行动态 SQL 所需的资源。 在此阶段,可以使用 Db2 安全性检查 (由 Db2 本身或由 RACF 或等效的外部安全性管理器管理) 来控制 CICS 用户对资源的访问权。
您还可以使用 RACF或等效的外部安全管理器来保护组成 CICS 和 Db2 的组件免受未经授权的访问。 您可以将此保护应用于 Db2 数据库,日志,引导数据集 (BSD) 和 Db2范围以外的库,以及 CICS 数据集和库。 您可以使用 VSAM 密码保护作为 RACF提供的保护的部分替换。 有关更多信息,请参阅 CICS 系统资源安全性。
注: 此处将 RACF 称为 CICS使用的外部安全管理器。 除显式 RACF 示例外,一般讨论同样适用于任何功能上等效的非IBM® 外部安全管理器。
图 1 显示了 CICS Db2 环境中涉及的安全性机制。
