Creazione e distribuzione di applicazioni Spring Boot
Puoi creare le tue applicazioni Spring Boot da utilizzare in CICS® con Maven o con Gradle.
Creazione di applicazioni Spring Boot come file WAR o JAR
È possibile creare applicazioni Spring Boot come un file WAR (web application archive) o JAR (Java™ Archive). Creare l'applicazione di avvio Spring come WAR se si desidera integrare la gestione delle transazioni Spring Framework o la sicurezza Spring Boot in CICS. Consultare Tabella 1. Quando creata come WAR, un'applicazione Spring Boot può essere distribuita e gestita utilizzando i bundle CICS allo stesso modo di altre applicazioni CICS Liberty. Quando viene creato come JAR, la funzione springBoot-1.5 o springBoot-2.0 deve essere installata e il JAR deve essere distribuito utilizzando un elemento dell'applicazione Liberty con l'attributo type="spring" o utilizzando la directory dropins. Tuttavia, se si dispone di un'applicazione esistente che si desidera semplicemente distribuire in CICS senza utilizzare l'integrazione CICS , è possibile comprimerla come JAR. È possibile distribuire solo un file JAR alla volta in un server JVM Liberty, ma è possibile ospitare più file WAR.
| Funzionalità | Applicazioni Spring Boot integrate in: | |
|---|---|---|
| WAR | JAR | |
| CICS API JCICS | Sì | Sì |
| CICS link a Spring Bean | Sì | Sì |
| JPA (Java Persistance API) | Sì | No |
| Integrazione della sicurezza Spring con CICS | Sì | No |
| Integrazione delle transazioni Spring con CICS | Sì | No |
| JDBC (Java Database Connectivity) | Sì | No |
| Thread e simultaneità | Sì | No |
| JMS (Java Message Service) | Sì | No |
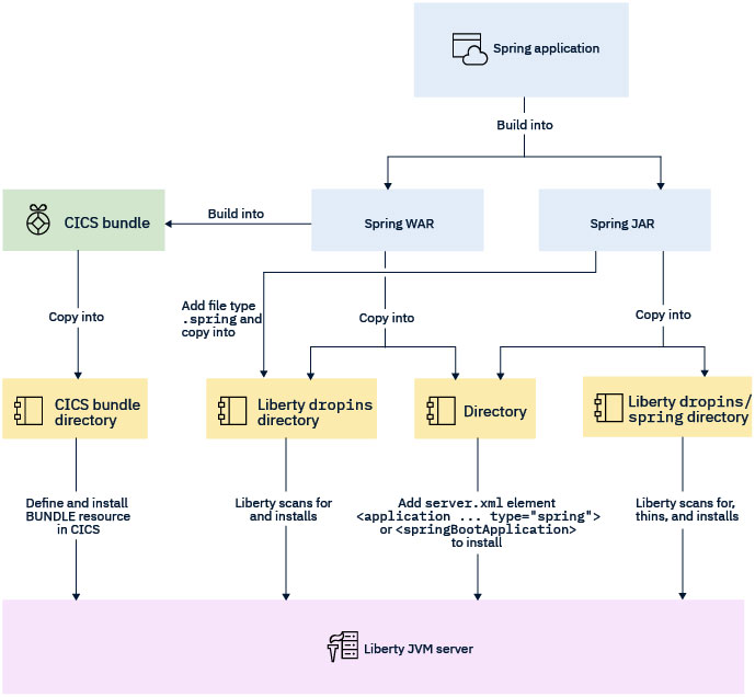
Il seguente diagramma visualizza le diverse opzioni che è possibile utilizzare per eseguire l'applicazione Spring Boot su CICS.

Note aggiuntive per la costruzione di WAR
@SpringBootApplication
public class MyApplication extends SpringBootServletInitializer
{
@Override
protected SpringApplicationBuilder configure(SpringApplicationBuilder application)
{
return application.sources(MyApplication.class);
}
public static void main(String[] args)
{
SpringApplication.run(MyApplication.class, args);
}
}Per informazioni dettagliate sulla creazione di un file WAR distribuibile con Gradle o Maven, vedi Create a deployable WAR file nella documentazione Spring Boot .
Per ulteriori informazioni sulla creazione di applicazioni con Maven e Gradle, vedi Gestione delle dipendenze Java utilizzando Maven o Gradle