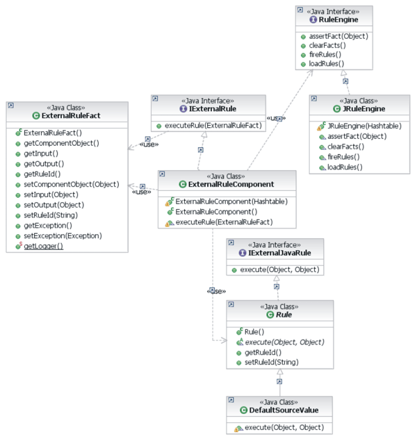
IBM InfoSphere Master Data Management, Version 11.3Executing an external rule involves passing an ExternalRuleFact to an ExternalRuleComponent via the ExternalRule interface.
The ExternalRuleComponent uses rule implementation information stored in the database to either execute a Java™ class or activate a rule engine to perform the rule processing. The ExternalRuleFact, ExternalRuleComponent, and ExternalRule interface are all part of the core API for the product's external rule implementation.

The ExternalRuleFact is an object defined in the dwl.base.externalrule.ExternalRuleFact class. It contains a rule ID, an input object and an output object, as well as an optional component object on which the rule can execute methods during processing if necessary. These objects generally also come with all their associated business objects.
Setting up the dwl.base.externalrule.ExternalRuleFact involves providing the rule ID, an input object and optionally a component object on which the rule can execute methods during processing if necessary. The ExternalRuleComponent is then invoked (executeRule()) passing this ExternalRuleFact.