EXTEND rules
An EXTEND rule is applied in addition to role-based security. An EXTEND rule grants access to an object for which role-based security does not grant access. The following formula illustrates how an EXTEND rule is evaluated:
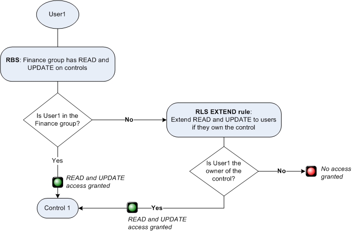
If (RBS=True OR EXTEND_RULE_RESULT=True), then grant access
Notice the OR operator. Either role-based security must give access or the EXTEND rule result must be true. The result is that users get access to the object if role-based security gives them access or if the EXTEND rule result is true. Which means users gain access to the object in all of the following scenarios:
- Role-based security is granted and the EXTEND rule result is true, OR
- Role-based security is granted and the EXTEND rule result is false, OR
- Role-based security is not granted and the EXTEND rule result is true.
For example, suppose role-based security grants all users in the Finance group READ and UPDATE
access on Control objects. However, you also want users to be able to READ and UPDATE if they are
the owner of the control object, regardless of whether they belong to the Finance group. In this
case, you can add an EXTEND rule on READ and UPDATE that checks the END_USER
against the owner field of the object.

For a more detailed example, see the record level security scenarios, such as Scenario: Access for business administrators.
- The associated child objects are included in a role template.
- The associated child objects are not included in a role template, but a record level security rule that extends role-based security is applied to the parent object.