Integration of Sterling Field Sales with Salesforce.com as a native application
IBM® offers an out-of-the-box integration solution that allows the Sterling™ Field Sales application to be used as a native quote management application from within Salesforce.com.
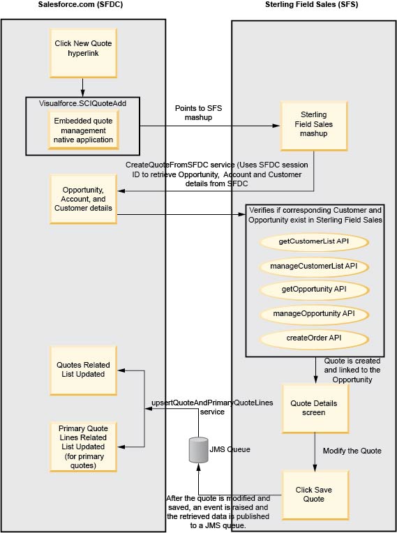
If you want to integrate the native quote management application within Salesforce.com, select the Use Native Application check box while setting up CPQ parameters in Salesforce.com. The embedded application invokes the Sterling Field Sales mashup layer and enables users to manage quotes. The mashup layer connects user actions at the front end of the application with Sterling Field Sales business logic at the backend of the application.
The native quote management application is launched when a user creates a new quote or modifies an existing quote from the Opportunity details screen. You can also launch the quote management application by clicking a quote that is pending approval from the Approval Dashboard screen within the Quotes tab.
The following diagram illustrates the data flow between Salesforce.com and Sterling Field Sales when a quote is created or modified using the integrated quote management application.
